Hinweise zur Datenpflege der Kursstufenklassen für die ESS
Aktuelle Hinweise zur Elektronischen Schulstatistik finden Sie auf der Homepage unter der Rubrik ESS.
Grundsätzlich sind aber folgende Punkte wichtig, die bereits ab der Anlage des jeweiligen Schuljahres eingepflegt werden können:
Klassen der Jahrgangsstufen 1 und 2 benötigen ein Abiturjahr im Klassenmodul, Reiter Klasse-/ngruppen. |
Die Fremdsprachen auf dem Reiter Laufbahn sind zu prüfen und (nach) zu pflegen, ggf. per Sammeländerung. Schüler, die bereits in einen Bildungsgang der sechsjährigen Aufbauform des Beruflichen Gymnasiums Bildungsgang eintraten, sind auf dem Reiter Laufbahn in der Checkbox als solche zu kennzeichnen. Auf dem Reiter Grunddaten können Schüler von anderen Schulen, die im Rahmen einer Kooperation Kurse besuchen, als solche gekennzeichnet werden. |
Die in ASV-BW korrekt eingetragene Fachwahl ist sowohl Grundlage als notwendige Voraussetzung für die Funktionen des Moduls Kursliste. Hinterlegen Sie dazu zunächst in der Sammelerfassungsmaske die drei schriftlichen Prüfungsfächer der Schüler (Belegungsart 1.,2. und 3.) und speichern Sie diese in regelmäßigen Abständen durch Klick auf das Diskettensymbol in der Werkzeugleiste. Nutzen Sie nach der Speicherung der Leistungsfachwahlen das Skript Belegungsvorschlag für die Fachwahl aus dem Menü Modulbezogene Funktionen, damit dieses auf der Grundlage der vorhandenen Einträge weitere belegpflichtige Fächer automatisch hinzufügt. Um sicherzustellen, dass die in Ihrem Datensatz hinterlegten Skripte reibungslos funktionieren, aktualisieren Sie bitte in regelmäßigen Abständen die Wertelisten und Anwendungsdaten über den ZSS (Zentraler Schulserver). Im Modulbereich Kursstufe > Schülerdaten erhalten Sie auf dem Reiter Fachwahl eine individuelle, dynamische Rückmeldung zum Status der Fachwahl. |
Nach der Fachwahl aller Schüler rufen Sie in der Kursliste über modulbezogene Funktionen die Kursplanung auf.
Kurse können derzeit nur manuell hinzugefügt werden, sofern unter Datei: Schulische Daten > Fächer auf dem Reiter Einstellungen ein Häkchen für die Option bei besonderen Unterricht verwenden gesetzt ist oder sich im Bearbeitungsmodus setzen lässt.
Bei bildungsgangübergreifenden Kursen wird der Kurs nur im Bildungsgang mit den meisten Schülern eingetragen, bei den anderen Bildungsgängen steht dann lediglich die Anzahl der Schüler.
Aufsetzerkurse auf dem dreistündigen Basisfach können durch Anhaken der Check-box Aufsetzerkurs als Leistungskurs (AGVO) gekennzeichnet werden.
Wird im Beruflichen Gymnasium das Profilfach gesplittet, sind die Schüler allen Teilkursen zuzuordnen; andernfalls kommt ein Plausibilisierungsfehler, dass die im Profilfach belegte Stundenzahl zu gering ist.
Bei Kooperationen mit anderen Schulen wird der Kurs in der Kursliste einer anderen Dienststelle namentlich zugewiesen. |
Waren im vergangenen Schuljahr Gesamtpunkzahl und Prüfungsstatus B für "Bestanden" oder NB_ZUGE für "Nicht bestanden obwohl zugelassen" gesetzt, werden diese Daten ausgelesen. |
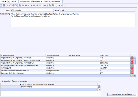
Datei > Kursstufe Schülerdaten Datei > Verwaltung > Sammeländerungen Auf dem Reiter Abiturergebnisse (Block 2) ist bei Erfüllen aller Voraussetzungen im Feld Prüfungsstatus der Wert "Hochschulreife – Prüfung bestanden" zu setzen. Zusätzlich sind im regulären Schülermodul auf den Reitern Bildungsverlauf, Schuljahr und Austritt Eintragungen vorzunehmen, die Sie für alle erfolgreichen Abiturienten per Sammeländerung setzen können. Dazu gehören Austrittsdatum, Abschluss und Jahrgangsstufe beim Verlassen des Bildungsganges sowie Klassenziel am Ende des Schuljahres. An allgemein bildenden Schulen (AGY/GMS) ist wegen der Elektronischen Schulstatistik das Feld Austrittsgrund zu befüllen, i.d.R. "Verlassen des allgemeinbildenden Schulsystems nach Erfüllung der Vollzeit-Schulpflicht. Die Vollzeit-Schulpflicht endet in Baden-Württemberg in der Regel nach neun Schuljahren." (VL-ASNEV) Außerdem kann die Checkbox Vollzeitschulpflicht erfüllt angehakt werden. In der folgenden Abbidlung wird exemplarisch am Beispiel von G8 eine Sammeländerung formuliert, wenn die Felder auf den drei Reitern noch nicht befüllt wurden. Legen Sie eine neue Sammeländerung, z.B. "ABI bestanden" an und speichern Sie. Achtung: Vor der Ausführung der Sammeländerung ist der Filter zz Abi bestanden vorzuschalten. Für die übrigen Schüler sind die Felder individuell zu befüllen.
|
2026 Service Center Schulverwaltung - Impressum | Datenschutz
