|
Navigation: Zeugnisse > Zeugniskonfiguration > Allgemein bildende Schulen Schulartübergreifend |
Scroll Davor Anfang Weiter Menü |
Die von ASV erstellten Zeugnisse sind konform zu der VwV Zeugnisse (2019) angelegt.
Die folgenden Punkte sind beim Erstellen zu beachten.
Hier ist im Modul Schüler im Reiter Unterricht bei den Feldern Teilnahme an RU der Wert KKR (konfessionell-kooperativer Unterricht) zu wählen. Zusätzlich ist bei allen Klassen, in denen Konfessionell-kooperativ unterrichtet wird, in den Zeugniseinstellungen die neue Zeugniskategorie Koko-RU hinzuzufügen. In der klassen-/gruppenweisen Zeugnisdatenerfassung ist anzugeben, welcher Konfession die Lehrkraft angehört: Die folgende Tabelle gibt an, welche Einträge bei der Zeugnisdatenerfassung für Koko-RU zu erfassen sind:
In den Bemerkungen wird folgender Text ausgegeben: "Der Religionsunterricht wurde konfessionell-kooperativ erteilt." |
Werden Schüler in einer Kooperativen Organisationsform beschult, so sind sie in ASV anzulegen, wie im Kapitel Kooperative Organisationsformen beschrieben. Die Verwaltungsvorschrift Zeugnisse besagt in Abschnitt 10.5, dass in diesem Fall im Kopf der Zeugnisse beide beteiligte Schulen zu nennen sind, in der Bemerkung die kooperative Organisationsform zu nennen ist und die Schulleiter beider Schulen unterzeichnen. Wenn die Schüler entsprechend der Vorgaben in ASV angelegt sind und der Feststellungsbescheid zum Zeitpunkt der Zeugnisausgabe gültig ist, so werden die Zeugnisse entsprechend erstellt. |
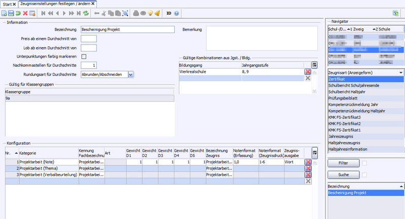
>Erstellen Sie eine eigene Klasse, jeweils für Hauptschulabschluss bzw. (Werk-)Realschulabschluss. >Als Art der Klasse wählen Sie "EXT" (Externe Prüfungsteilnehmer). >Weisen Sie der Klasse dieselbe Stundentafel zu wie den entsprechenden Abschlussklassen. >Auf dem Reiter Zeugnisse weisen Sie für die Zeugnisart Abschlusszeugnis dieselbe Zeugniseinstellung zu, die Sie für den Hauptschul-/Werkreal-/Realschulabschluss verwenden. >Die Prüfungsteilnehmer erfassen Sie in dieser Klasse. >Markieren Sie bei den Schülern unter den Grunddaten das Feld externer Prüfungsteilnehmer. >Tragen Sie bei den Schülern in der Laufbahn die zu prüfenden Sprachen ein, und erfassen Sie unter Bildungsverlauf > Austritt > Abschluss den korrekten Abschluss (Hauptschulabschluss / Werkrealschulabschluss / Realschulabschluss). >Laden Sie aus der Online-Hilfe die Noteneinstellungen für die Schulfremdenprüfungen. >Gehen Sie zu Datei > Leistungs- und Zeugnisdaten > Einstellungen Notenverwaltung. >Wählen Sie rechts im Navigator die Klasse der externen Prüfungsteilnehmer und importieren Sie über Modulbezogene Funktionen die entsprechenden Noteneinstellungen. >Im Schüler-Modul können Sie nun unter dem Reiter Noten die Ergebnisse der schriftlichen und mündlichen Prüfungen erfassen. >Für den Hauptschulabschluss erfassen Sie zusätzlich in der Klassengruppenweisen Zeugnisdatenerfassung in der Zeugnisart Zertifikat in den Feldern Projektarbeit (Thema) sowie Projektarbeit (Note) Thema und Note der Präsentationsprüfung. In dem Feld Projektarbeit (Verbalbeurteilung) erfassen Sie die Verbalbeurteilung. >Das Abschlusszeugnis gibt das Zeugnis für die Schulfremdenprüfung aus, das Zertifikat das Zertifikat für die Präsentationsprüfung. |
Diese Aufgabe ist von der Schule zu übernehmen. Sollte an Ihrer Schule die Schulart nicht im Schulnamen erkenntlich sein, so können Sie dies selbständig vornehmen. Über Datei: Schulische Daten Diese Lösung funktioniert unter der Voraussetzung, dass eine Schule nur einen Bildungsgang anbietet. |
Bei Verbundschulen muss in den Zeugniseinstellungen zusätzlich die Kategorie Bildungsgang aufgenommen werden. |
Die Ausgabe des Sprachniveaus gemäß dem Gemeinsamen Europäischen Referenzrahmen (GER) wird in den ASV-BW Zeugnisschablonen anhand des Bildungsganges und der erreichten Note automatisch bestimmt und umgesetzt. Die Fremdsprache muss in der Laufbahn des Schülers (Modul Schüler, Reiter Laufbahn Bei bilingualem Unterricht ist in der Laufbahn der Schüler bei der Sprache die Bemerkung "bilingual" einzutragen. Sollten einmal Abweichungen vom Automatismus erforderlich sein, kann das erreichte Niveau in der Spalte Niveaustufe individuell zugeordnet werden. |
Wenn ein Schüler im Reiter Sonderpäd. einen Feststellungsbescheid zu dem Förderschwerpunkt Lernen oder Geistige Entwicklung eingetragen hat und dieser Bescheid zum Zeitpunkt des Zeugnisdatums gültig ist, wird autmomatisch die entsprechende Bemerkung im Zeugnis der allgemein bildenden Schule ausgegeben. |
Wenn Schüler mit dem Förderschwerpunkt Geistige Entwicklung in einer allgemein bildenden Schule unterrichtet werden, können sie neben dem Zeugnis ein Beiblatt mit einer schriftlichen Beurteilung erhalten. Dieses schuleigene Beiblatt kann in ASV-BW sowohl in der Zeugnisart "Halbjahresinformation" als auch in der Zeugnisart "Jahreszeugnis" erstellt werden.
|
Um ein unterjähriges Abgangszeugnis für allgemeinbildende Schulen zu erzeugen ist für die betreffende Klasse eine Zeugniskonfiguration für die Zeugnisart Abgangszeugnis zu erzeugen. >Übernehmen Sie die Fächer der Schulstundentafel und fügen Sie die Zusatzkategorie Bemerkungen hinzu. >Im Modul Schüler erfassen Sie im Reiter Bildungsverlauf > Austritt das Austrittsdatum. >Erfassen Sie in der Zeugnisart Abgangszeugnis die Noten, die auszugeben sind. Erzeugen Sie im Feld Bemerkungen ggf. erforderliche Hinweise. >Erstellen Sie das Zeugnis. |
2026 Service Center Schulverwaltung - Impressum | Datenschutz
